5.7 KiB
architecture
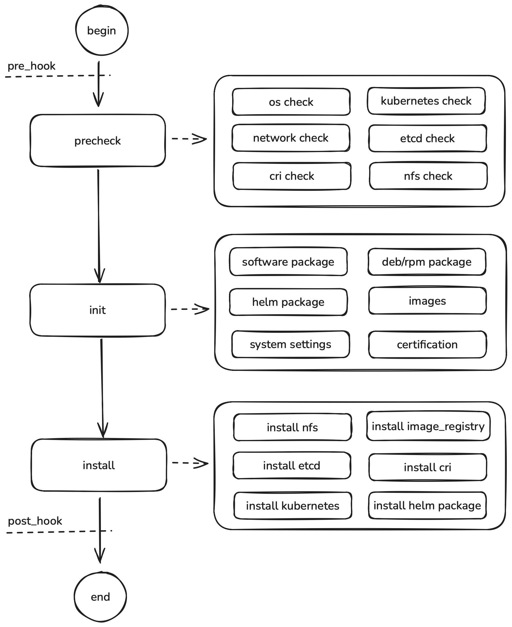
pre_hook
pre_hook 允许用户在创建集群之前,在对应的节点上执行脚本。
执行流程:
- 复制本地目录的脚本文件到远程节点的
/etc/kubekey/scripts/pre_install_{{ .inventory_hostname }}.sh - 设置脚本文件权限为 0755
- 遍历每个远程节点上
/etc/kubekey/scripts/目录下所有pre_install_*.sh文件,并执行该脚本文件
work_dir: 工作目录,默认当前命令执行目录。
inventory_hostname: Inventory.yaml 文件中定义的host对应的名称。
precheck
precheck 集群安装前,对集群节点进行检查是否满足集群安装条件。
os_precheck: 操作系统检查,包括:
- 主机名检查: 验证主机名格式是否符合规范(仅包含小写字母数字字符、'.'或'-',且必须以字母数字字符开头和结尾)
- 操作系统版本检查: 验证当前操作系统是否在支持的操作系统发行版列表中,除非允许不支持的发行版设置
- 架构检查: 验证系统架构是否为支持的架构(amd64或arm64)
- 内存检查:
- 对于主节点:验证内存是否满足最小主节点内存要求
- 对于工作节点:验证内存是否满足最小工作节点内存要求
- 内核版本检查: 验证内核版本是否满足最低版本要求 kubernetes_precheck: Kubernetes 相关检查,包括:
- IP地址检查: 验证节点是否定义了 internal_ipv4 或 internal_ipv6,两者不能同时为空
- KubeVIP检查: 当使用 kube_vip 类型的控制平面端点时,验证 kube_vip 地址是否有效且未被使用
- Kubernetes版本检查: 验证 Kubernetes 版本是否满足最低版本要求
- 已安装Kubernetes检查: 验证节点上是否已安装 Kubernetes,如果已安装则检查版本是否与配置的 kube_version 匹配 network_precheck: 网络连通性检查,包括:
- 网络接口检查: 验证节点上是否存在配置的 IPv4 或 IPv6 网络接口
- CIDR 配置检查: 验证 Pod CIDR 和 Service CIDR 配置格式是否正确(支持双栈格式:ipv4_cidr/ipv6_cidr 或 ipv4_cidr,ipv6_cidr)
- 双栈网络支持检查: 当配置双栈网络时,验证 Kubernetes 版本是否支持(v1.20.0+)
- 网络插件检查: 验证配置的网络插件是否在支持列表中
- 网络地址空间检查: 确保节点上可用的网络地址空间足够容纳配置的最大 Pod 数量
- Hybridnet 版本检查: 当使用 Hybridnet 网络插件时,验证 Kubernetes 版本是否满足要求(v1.16.0+) etcd_precheck: etcd 集群检查,包括:
- 部署类型校验:校验 etcd 的部署类型(internal 或 external),并在 external 模式下确保 etcd 组不为空且节点数量为奇数
- 磁盘 IO 性能检查:通过 fio 工具对 etcd 数据盘进行写入延迟测试,确保磁盘同步延迟(如 WAL fsync)满足集群要求
- 已安装 etcd 检查:检测当前主机是否已安装 etcd 服务 cri_precheck: 容器运行时检查,包括:
- 容器管理器检查: 验证配置的容器管理器是否在支持的列表中(docker 或 containerd)
- containerd 版本检查: 当使用 containerd 作为容器管理器时,验证 containerd 版本是否满足最低版本要求 nfs_precheck: NFS 存储检查,包括:
- NFS 服务器数量检查: 验证集群中只能有一个 NFS 服务器节点,确保 NFS 服务部署的唯一性 image_registry_precheck: 镜像仓库检查,包括:
- 镜像仓库必要软件检查: 需检查
docker_version和dockercompose_version均已配置且不为空。镜像仓库通过 docker_compose 进行安装,缺少必要软件会导致安装失败。
init
init 阶段负责准备和构建集群安装所需的所有资源,包括:
- 软件包下载: 下载 Kubernetes、容器运行时、网络插件等核心组件的二进制文件,确保所有必需的软件包都已准备就绪
- Helm Chart 准备: 获取和验证所需的 Helm Chart 包,为后续的应用程序部署做准备
- 容器镜像拉取: 下载集群组件所需的 Docker 镜像,包括核心组件镜像和依赖镜像
- 离线包构建: 当配置离线安装时,将所有依赖资源(二进制文件、镜像、Chart 包等)打包成完整的离线安装包
- 证书管理: 生成集群安装和组件间通信所需的各种证书,包括 CA 证书、服务证书等
install
install 阶段是 KubeKey 的核心安装阶段,负责在集群节点上实际部署和配置 Kubernetes 集群,包括:
install nfs: 为 nfs 组中的节点安装nfs服务。
install image_registry: 为 image_registry 组中的节点安装镜像仓库。目前支持两种类型的镜像仓库:harbor,registry。
install etcd: 为 etcd 组中的节点安装etcd。
install cri: 为 k8s_cluster 组中的节点安装cri。目前支持两种CRI:docker,containerd。
kubernetes_install: 为 k8s_cluster 组中的节点安装kubernetes。
install helm: 为已安装好的kubernetes集群安装额外的helm 应用。包含:CNI(calico,cilium,flannel,hybridnet,kubeovn,multus)
post_hook
post_hook 阶段在集群安装完成后执行,负责集群的最终配置和验证:
执行流程:
- 复制本地目录的脚本文件到远程节点的
/etc/kubekey/scripts/post_install_{{ .inventory_hostname }}.sh - 设置脚本文件权限为 0755
- 遍历每个远程节点上
/etc/kubekey/scripts/目录下所有post_install_*.sh文件,并执行该脚本文件
work_dir: 工作目录,默认当前命令执行目录。
inventory_hostname: Inventory.yaml 文件中定义的host对应的名称。
